JPK CIT

Z Motława

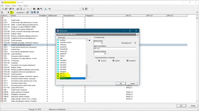
W związku ze zbliżającym się obowiązkiem raportowania JPK_CIT, w systemie został udostępniony dodatkowy słownik umożliwiający określenie symboliki wykorzystywanej na potrzeby takiego raportu.

Definicja może być określana na poziomie:

  • planu kont (domyślnie) z automatycznym przeniesieniem na poziom zapisu podczas dekretacji;

W planie kont należy włączyć widoczność kolumn, jak na poniższym zrzucie:


Jpk cit plan kont.jpg