JPK CIT

Z Motława

W związku ze zbliżającym się obowiązkiem raportowania JPK_CIT, w systemie został udostępniony dodatkowy słownik umożliwiający określenie symboliki wykorzystywanej na potrzeby takiego raportu.

Definicja może być określana na poziomie:

  • Planu kont (domyślnie) z automatycznym przeniesieniem na poziom zapisu podczas dekretacji;

W planie kont należy włączyć widoczność kolumn, jak na poniższym zrzucie:


Jpk cit plan kont.jpg


Kolumny JPK Cit, JPK Cit2, JPK Cit3 odpowiadają kolejno polom S_12_1, S_12_2, S_12_3 w pliku JPK-CIT.

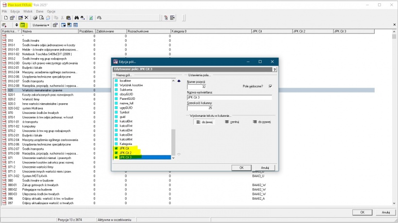
W edycji danego konta w kolumnach dot. JPK_CIT wybieramy odpowiedni znacznik - uruchamiając [...] otwiera się okno ze słownikiem:


Jpk cit slownik.jpg


W przypadku sytuacji, kiedy na poziomie tego samego konta zaistnieje potrzeba wykorzystania odrębnych wskaźników (np. konto aktywno-pasywne) - możemy skorzystać z dodatkowych kolumn JPK_CIT2 i JPK_CIT3.

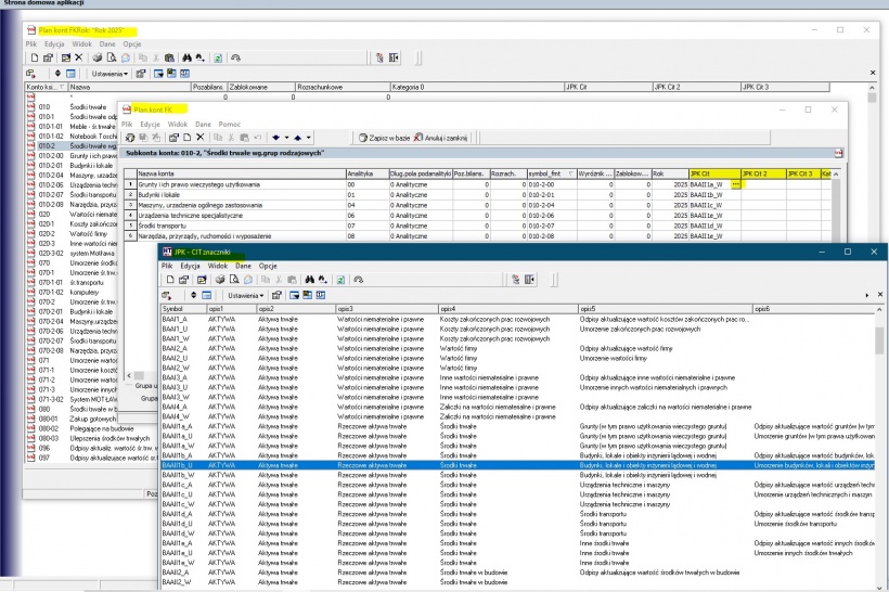
Sam słownik JPK_CIT_znaczniki znajduje się w Słownikach systemowych:


Jpk cit slownik2.jpg


Słownik podzielony jest na 3 kategorie znaczników:

- zaczynające się od litery B (np. BPBI1) związane z raportem Bilans przedsiębiorstwa, - zaczynające się od litery R (np. RPDI_RKGI_POZ) związane z raportem Rachunek Zysków i Strat, - zaczynające się od litery P (np. PD5_PB) związane z określeniem opodatkowania

Występuje również kategoria INNE, które nie zostały wykazane w słowniku.


* Na poziomie zapisów księgowych (opcjonalnie) w przypadku wykorzystania odrębnych wskaźników na poziomie tego samego konta;


Jpk cit zapisy ksiegowe.jpg


Domyślnie wprowadzanie znaczników lub ich zmiana od strony zapisów jest zablokowana. Z założenia ustawianie znaczników odbywa się w planie kont, następnie podczas dekretacji zostają przenoszone do zapisów.

Istnieje możliwość replikacji wskaźników do utworzonych uprzednio zapisów księgowych (bez określonej symboliki lub w wypadku zmiany).

Jeżeli chcemy przypisać wskaźnik do wcześniejszego zapisu, dla którego nie mamy uzupełnionych informacji - należy skorzystać z opcji zaznaczonej na zrzucie.

Czynność ta zaktualizuje brakujące wskaźniki (bazując na planie kont).


Jpk cit replikacja wskaznikow.jpg